Universum Fondsgeschäft


Fondsmanagement
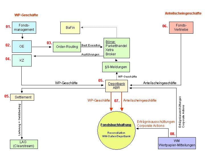
01.
Ordersimulation
Mit Unterstützung von Portfolio-Management-Systemen
führt der Fondsmanager die täglichen Analyse- und Anlageentscheidungen
durch.
02.
Ordererfassung
Nach dem Treffen der Anlageentscheidung findet die Ordererfassung
statt, in der bereits eine erste automatische Anlagegrenzprüfung durchgeführt
wird.
03.
Order-Routing
Das Order-Routing findet nach den MiFiD-Richtlinien der
Best Execution statt.
04.
Kurszuteilung
In die ausgeführte Order wird durch die Kontrahenten
der Kurs eingestellt.
Depotbank
05.
Abrechung
Nach Abschluss der Kurszuteilung wird die fertige Order
an die Depotbank geroutet, damit hier die Abrechung und das Settlement mit der
Lagerstelle stattfinden kann.
Fonds-Vertriebe
06.
Anteilscheingeschäfte
Parallel zum Fondsmanagement stellen die Fondsvertriebsgesellschaften
das Anteilscheingeschäft ein. Diese Käufe und Verkäufe von Anteilscheinen
werden automatisch zur Depotbank geroutet, die für die Abwicklung des Anteilscheingeschäftes
verantwortlich ist.
Fondsbuchhaltung
07.
WP-Geschäfte + Anteilscheingeschäfte
Die Wertpapier Käufe und Verkäufe und das gesamte
Anteilscheingeschäft werden in das System der Fondsbuchhaltung eingespielt
und dienen hier unter anderem dazu, den tagesaktuellen Fondspreis zu ermitteln.
08.
WM-Daten
Die täglichen Updates der WM-Daten (Stamm- und Bewegungsdaten)
werden in das Fondsbuchhaltungssystem eingespielt, damit die anfallenden Corporate
Actions und Erträgnisausschüttungen in den Fonds durchgeführt werden
können.